Файлы категории

.
Enter нажат, к чему теперь рыданья…

В шоке от этого браузера. Вернее от его разработчиков. По-ходу они понятия не имеют, что такое Portable программы и зачем они вообще нужны. У них, наверное, понятие Portable, ассоциируется с обычной распаковкой архивов. Типа программа из архива это и есть Portable))
Обнаружил пренеприятнейшую вещь, присущую псевдо Portable сборкам, чем и является официальная портативная версия Vivaldi. Переустановил систему и оказалось, что профиль браузера остался на старой системе. А на новой системе, у

.

Крч подарили мне очень маломощный ноут асус х58с .

Проц-intel celeron (R) D CPU 220 @1.20ghz 1.50 ghz
O3Y-2 gb

Сейчас стоит винда 7/ 32 но думаю поставить хр .Думаю для интернет серфинга и для сайтостроения такой ноут подходит.

Крч звук хрипит и с наушниками и с динамика .Можно ли сделать это??

И еще скажите звуковая карта может ли хрипеть если даже отключен карта?

Еле слышный хрип есть думаю откуда этот звук ид

.
Enter нажат, к чему теперь рыданья…

Фонарик

331
(6 kb)
.
Enter нажат, к чему теперь рыданья…

На Android появился защищенный кнопочный почти смартфон

Energizer Hardcase H240S (+/-)

Компания Energizer (да, та самая, которая батарейки выпускает) порадовала лихим кнопочным мобильником, прямо-таки суперкнопочни
353
(51 kb)
.

второй. Это не связано с определенным сервером. Так везде, к какому бы я не подключался

385
(79 kb)
.

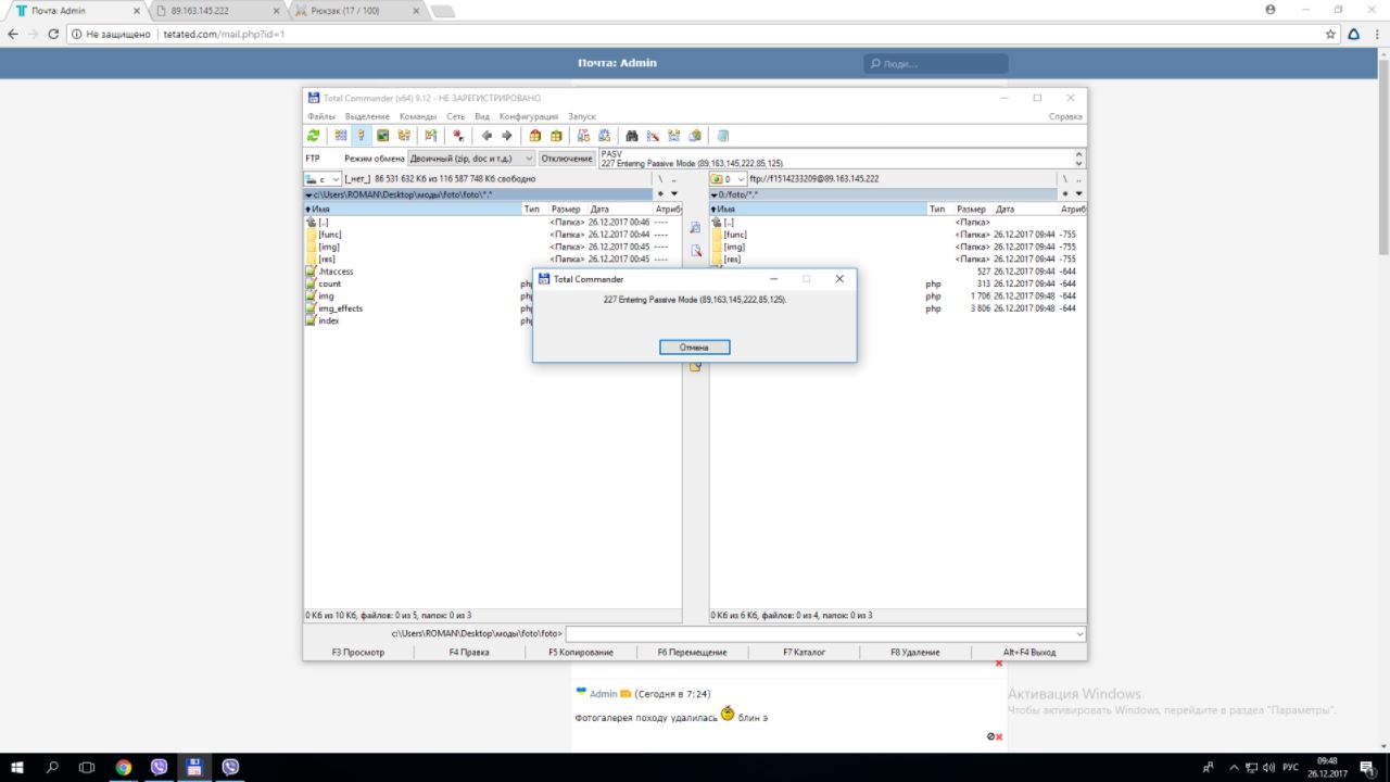
Собствено скрины проблемы

370
(72 kb)
.
Строитель

И далее, при открытии Putty, снова требование ввода пароля

299
(132 kb)
.
Строитель
# Simba (31.12.2017 / 22:38)
Нужно в окне подключения сохранить пароль
Ну вроде бы сохранён (см.скрин). Или я не о том?
303
(94 kb)
.

Не люблю громоздкие клавиатуры, предпочитаю минимализм. Уже не знаю, сколько лет пользуюсь такой.
А для комбинаций клавиш использую MKey.

284
(31 kb)
.
Enter нажат, к чему теперь рыданья…
# xpank (31.12.2017 / 11:28)
Я на семерке так часто пуском не пользовался, ка в десятке, раньше все больше на рабочем столе было, а сейчас начинаю больше в пуск переносить.
Я на ХР пуском редко пользовался, на семёрке уже начал пользоваться чаще) А сейчас всё в основном на горячих клавишах. Запуск постоянных программ так удобнее. Использую для наз
Всего: 3247