Файлы категории

.
Люди берегите воду - пейте пиво...

Вот чуть подредачил , сделал возможность настройки темы ...
Щас еще что нибудь по шаманю...
Скрин...

479
(304 kb)
.
Люди берегите воду - пейте пиво...

Пойдет ли это подобие ???
Скрин...

476
(296 kb)
.
Ягуар (03.12.2012 / 20:14)
ты просишь то что тебе ненужно. А это хороший повод проявить администрации серьезность и отказать тебе. Мой уберите и дайте ему если можно
...
545
(3 kb)
.
Ей 25

И вот сегодня, пару минут назад ЛС прислал, тот же самый субьект:

409
(225 kb)
.
Ей 25

Чёт мне этот рекламер надоел... К кому нибудь приходило нечто подобное от этого чела?

475
(110 kb)
.

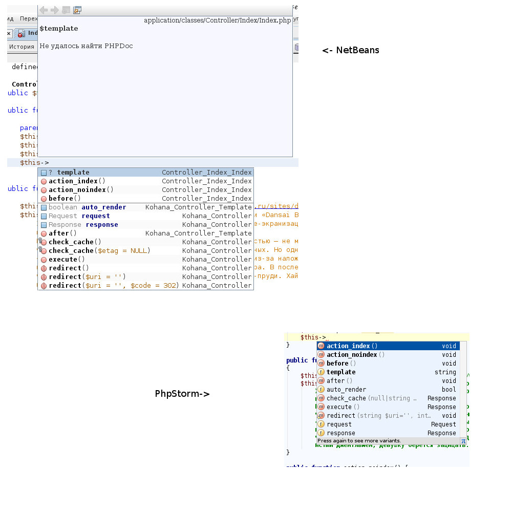
Так как пост уже нельзя редактировать напишу новый... Итак, минусы которые я наковырял...

1) Максимальное количество вкладок - 10, при превышении этого лимита закрывается самая неиспользуемая по мнению ПыхШторма вкладка. Для меня громадный минус так как частенько вкладок гораздо больше десяти... Например недавно был рефакторинг части дизайна, а при реализации MVC это не один файл, как вы понимаете, SVN коммит составил 50+ файлов (а значит 25+ файлов были изменены) и всё это я редакт

571
(134 kb)
.

AlkatraZ, Сказал же могу быть неправ потому что 90% рабочего времени пока что я сидел на NetBeans так как бесплатный, но Шторм покушаю. Кстати там проверка орфографии по-умолчанию стоит вот кака, надеюсь можно отключить, ато глаза мозолит якобы это ошибки. Зато заметил интеренсую штуку по пространству имён. Линия "хорошего кода" выделила пространства в отдельный блок от классов и каждый класс в блок. =)
А вот из минусов, как на скриншоте видно - ругается на попытку выбросить иск

635
(215 kb)
.

Есть подозрение, что http://johncms.com/users/profi ... 24392 эта личность пытается так развести кого то на данные от хоста. Да и судя по отзыву в карму, как "криворукий" может кому то помочь?

.

вот спамят

.
(\/)____o_O____(\/)

NIKO, тебя поломали?

Всего: 411