Форум обновлен

Простой вопрос
Да (10)
26%
Нет (6)
16%
Филипп Киркоров (22)
58%
Всего голосов: 38
15.61K
.
╭∩╮ (`-`) ╭∩╮
# kantry (20.10.2019 / 18:57)
Во, сейчас хоть понятно как работает
А то хрен поймешь откуда и куда вытягивать код
Согласен, самому было не удобно слать PR
.
Кадило крутится, лавэха мутится

Отображение результатов опросов запилил на CSS.

.
╭∩╮ (`-`) ╭∩╮
# kantry (20.10.2019 / 18:57)
Во, сейчас хоть понятно как работает
А то хрен поймешь откуда и куда вытягивать код
Ты с консоли работаешь? По Линуксу будет вопрос.

Вот к примеру, мы выпустили релиз. Но нам еще надо выложить пакет обновлений.
Надо экспортировать из репозитория все файлы, что изменились между релизами.
ВОПРОС: как в среде Линукс это делается? Если конечно ты подобным занимался...
.
Hey guys! Finally I'm gonna change status!?

AlkatraZ, Я вопроса не понял? Переключился с ветки на ветку и копируй
А если только файлы, то я обычно так новые файлы копирую, напр. для .php
DEST=~/PATCH_TO_DIR; REGEXP=.php; find . | grep -E "$REGEXP" | cpio -pd $DEST

.
╭∩╮ (`-`) ╭∩╮
Добавлено: 20.10.2019 / 20:23
# kantry (20.10.2019 / 20:18)
AlkatraZ, Я вопроса не понял? Переключился с ветки на ветку и копируй
А если только файлы, то я обычно так новые файлы копирую, напр. для .php
DEST=~/PATCH_TO_DIR; REGEXP=.php; find . | gr
С ветки на ветку переключиться не проблема.
Но как узнать, какие файлы изменились между двумя метками?
И как их (изменившиеся файлы) скопировать, сохранив структуру папок?

Добавлено: 20.10.2019 / 20:24
К примеру, ты запили релиз двига.
Как будешь делать пакет обновлений?
.
Hey guys! Finally I'm gonna change status!?

AlkatraZ, Это наверно только по времени изменения файлов можно делать, например измененные менее 30 минут назад.
find . -type f -mmin -30 | cpio -pvd ~/DIR_TO_PATCH

.
╭∩╮ (`-`) ╭∩╮
# kantry (20.10.2019 / 21:13)
AlkatraZ, Это наверно только по времени изменения файлов можно делать, например измененные менее 30 минут назад.
find . -type f -mmin -30 | cpio -pvd ~/DIR_TO_PATCH
Я вот к чему клоню.
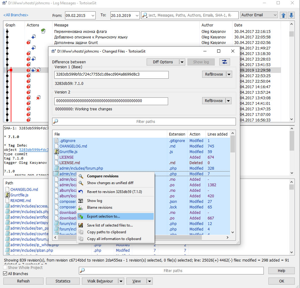
Для Винды и для GIT есть такая замечательная гуевая штуковина как TortoiseGIT.
Там любые изменения из любой глубины истории можно слить за 3 клика.
---
1 клик:
В истории комитов правой кнопкой щелкаем на нужном нам участке истории (на картинке я выбрал тэг предыдущей версии Джона) и выбираем команду "сравнить с рабочей копией).
Прикрепленные файлы:
.
AlkatraZ
╭∩╮ (`-`) ╭∩╮
Добавлено: 20.10.2019 / 21:58
Выскакивает окно, где есть все измененные файлы.
---
Выделяем их все (CTRL + A)
Правым кликом выбираем: "Экспортировать выбранное в..."

Добавлено: 20.10.2019 / 21:58
Указываешь куда и через пару секунд у тебя будет готовый патч, где все измененные с последнего релиза файлы, причем с полным сохранением структуры папок.

Добавлено: 20.10.2019 / 21:59
К сожалению для Линукса я так и не нашел чего-либо подобного по удобству работы.
Прикрепленные файлы:
.
Hey guys! Finally I'm gonna change status!?

AlkatraZ, Черепаха тоже использует команды git(консолного) это все git diff, но я им не пользуюсь, не знаю как в консоли нужное дерево коммитов получить

.
╭∩╮ (`-`) ╭∩╮
# kantry (20.10.2019 / 22:03)
AlkatraZ, Черепаха тоже использует команды git(консолного) это все git diff, но я им не пользуюсь, не знаю как в консоли нужное дерево коммитов получить
Да, я знаю.
Я веду к тому, что с консоли это делать очень геморно и не наглядно.
Всего: 199